Ablauf des Imports (zusammengefasst)
Sobald elektronische Gewerbemeldungen von dem PCK-Communicator für den Import bereit gestellt wurden, finden Sie diese im Posteingang der Gewerbemeldung.
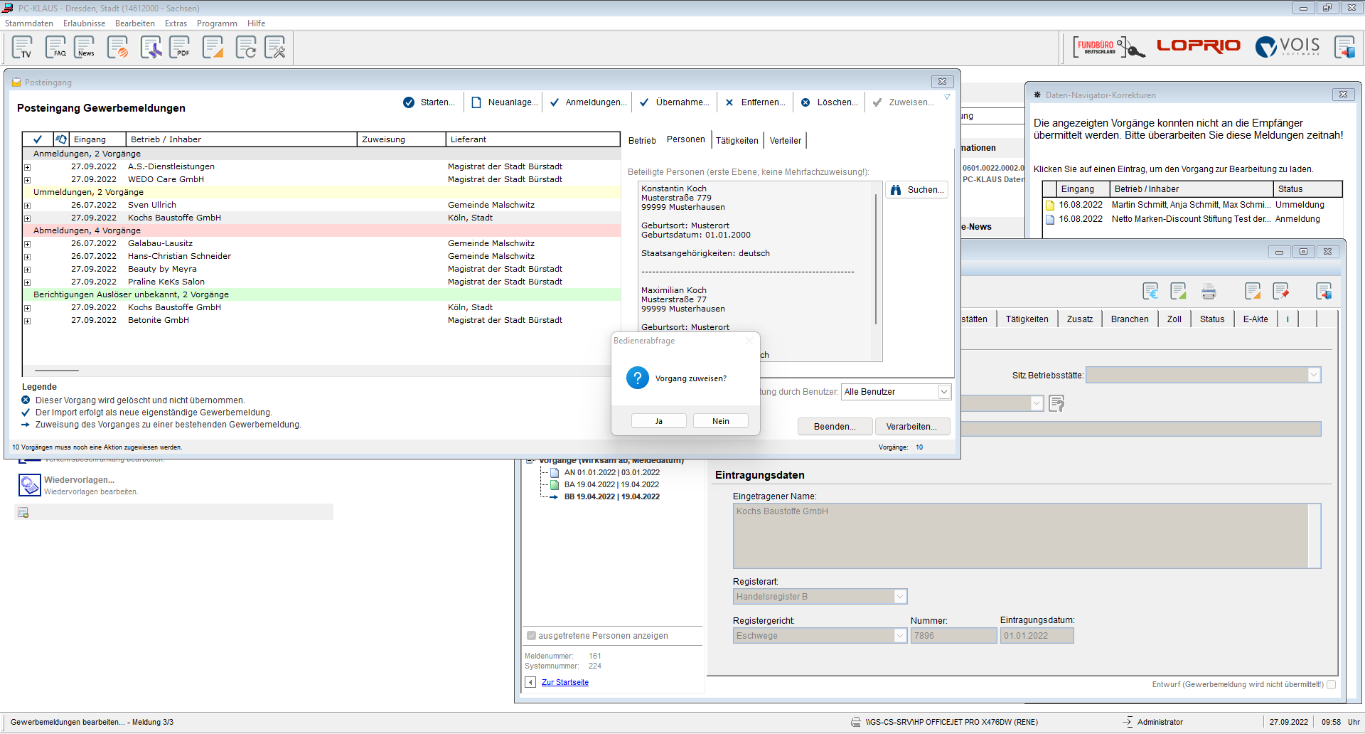
Den Posteingang können Sie direkt nach dem Starten der Gewerbemeldung auf der Eingangsmaske oder unter dem Registerblatt "eGovernment" öffnen.

Mit einem Klick auf diesen Menüpunkt, öffnet sich die neue Importmaske.

Sie können das Fenster auf die von Ihnen gewünschte Größe mit der Maus zurecht ziehen und im Anschluss über den kleinen, blauen Pfeil oben rechts, die Fensterposition und -größe speichern. Somit müssen Sie die Maske nicht jedes mal aufs Neue in die gewünschte Größe ziehen.
Außerdem bekommen Sie mit einem Rechtsklick in die Übersichtsliste, verschiedene Aktionen zur Verfügung gestellt.
Unter anderem können Sie sich die Tätigkeiten der angelieferten Fälle anzeigen lassen, um die Zuweisung der Empfänger einfacher vorzunehmen.
Außerdem können Sie von PC-KLAUS automatisch alle Fälle für eine Ausländerbehörde markieren lassen. Damit würde PC-KLAUS alle Gewerbetreibenden filtern, dessen Staatsangehörigkeit nicht deutsch ist.
Hinter dem Registerblatt "Verteiler" auf der rechten Seite, sind Ihre Empfangsadressen der Gewerbemeldung hinterlegt. Falls Ihnen hier noch Verteileradressen fehlen, können Sie diese in den Allgemeinen Adressen neu hinzufügen.
Mit Klick auf einen der Datensätze, werden auf der rechten Seite die Daten aus der angelieferten, elektronischen Gewerbemeldung angezeigt.
Wir empfehlen, dass Sie bei dem Import der Gewerbemeldungen mit der Schaltfläche "Starten" oben beginnen.
Mit der Schaltfläche "Starten", beginnt PC-KLAUS automatisch zu prüfen, was mit den Meldungen passieren soll. Mit Klick auf diese Schaltfläche wird PC-KLAUS alle angelieferten Anmeldungen als "Neuanlage" für die Übernahme markieren. Damit werden die Anmeldungen als neuer Datensatz in den Datenbestand übernommen. Da die reinen Anmeldungen noch nicht im PC-KLAUS Datenbestand vorliegen können, bekommen alle Anmeldungen die "Neuanlage" als Zuweisung.
Bei den angelieferten Um- und Abmeldungen, sowie bei den Berichtigungen, versucht PC-KLAUS mit der Schaltfläche "Starten" eine Verknüpfung zu bestehenden Gewerbeanmeldungen zu finden. Wenn es eine Übereinstimmung der GewerbebetriebsID gibt, trägt PC-KLAUS die Systemnummer der gefundenen, dazugehörigen Anmeldung in die Spalte "Zuweisung" ein.

Falls PC-KLAUS keine automatische Zuweisung finden kann, können Sie auch manuell nach einer dazugehörigen Meldung im Datenbestand von PC-KLAUS suchen.
Wählen Sie dazu auf der rechten Seite mit Hilfe der Schaltfläche "Suchen" die Angabe aus, nach der Sie manuell suchen wollen. Zur Verfügung stehen unter anderem der eingetragene Name des Gewerbebetriebs, die Handelsregisterdaten, die Betriebsstättenadresse und die Wohnanschrift/en des/r Gewerbetreibenden.

Nachdem Sie die Gewerbemeldungen aus der Suche übernommen haben, fragt Sie PC-KLAUS, ob die angelieferte Meldung der gesuchten Meldung zugewiesen werden soll. Bestätigen Sie die Bedienerabfrage mit "Ja", wird die Nummer der Gewerbemeldung in die Spalte der Zuweisung eingetragen. Mit Klick auf "Nein", gelangen Sie zurück in die Importmaske und es erfolgt keine Zuweisung.
Mit Hilfe der Schaltfläche "Neuanlage", legen Sie fest, dass ein Datensatz, bei dem keine automatische Zuweisung statt gefunden hat und auch die manuelle Suche kein Ergebnis liefert, als Neuanlage in den Datenbestand übernommen werden soll. Das bedeutet, dass der Datensatz ohne eine dazugehörige Anmeldung in den Datenbestand übernommen wird.
Mit der Schaltfläche "Übernahme" werden alle Fälle, die keine automatische Zuweisung bekommen haben automatisch als Neuanlage gekennzeichnet.
Mit dem Schalter "Entfernen" wird die hinterlegte Zuweisung der Fälle wieder entfernt. Mit dem Schalter "Löschen" markieren Sie die Fälle, die Sie nicht in den Datenbestand übernehmen wollen.
Alle Datensätze, die eine Zuweisung besitzen, werden mit einem Klick auf die Schaltfläche "Verarbeiten" in den PC-KLAUS Datenbestand übernommen.
Ablauf des Imports (zusammengefasst)
-
Beginnen Sie mit der Schaltfläche "Starten".
-
Klicken Sie mit der rechten Maustaste in die Übersichtsliste und wählen den Menüpunkt "Tätigkeiten anzeigen"
-
Markieren Sie den ersten Datensatz und wechseln auf das Register "Verteiler".
-
Nun können Sie mit den Pfeiltasten auf der Tastatur zum nächsten Datensatz springen und die Empfangsadressen schnell den einzelnen Fällen zuweisen.
-
Sobald die Fälle eine Zuweisung besitzen und die Empfängeradressen entsprechend zugewiesen sind, können die Datensätze mit einem Klick auf die Schaltfläche "Verarbeiten", in den Datenbestand übernommen werden.
-
Für alle verbleibenden Fälle empfehlen wir die Schaltfläche "Neuanlage". Damit sollte der Rest der Fälle eine Zuweisung als Neuanlage erhalten und somit in den Datenbestand übernommen werden können.